+91-98319-26662
Call Now
Home
Benefits
Products
Download
Customers
Support
Hardware
Contact Us
Go to…
Home
Benefits
Products
Pricing
Download
Tour
Support
Blog
Screenshots
FusionRetail software has got everything you need for making your retail business more profitable.
Download Free Trial
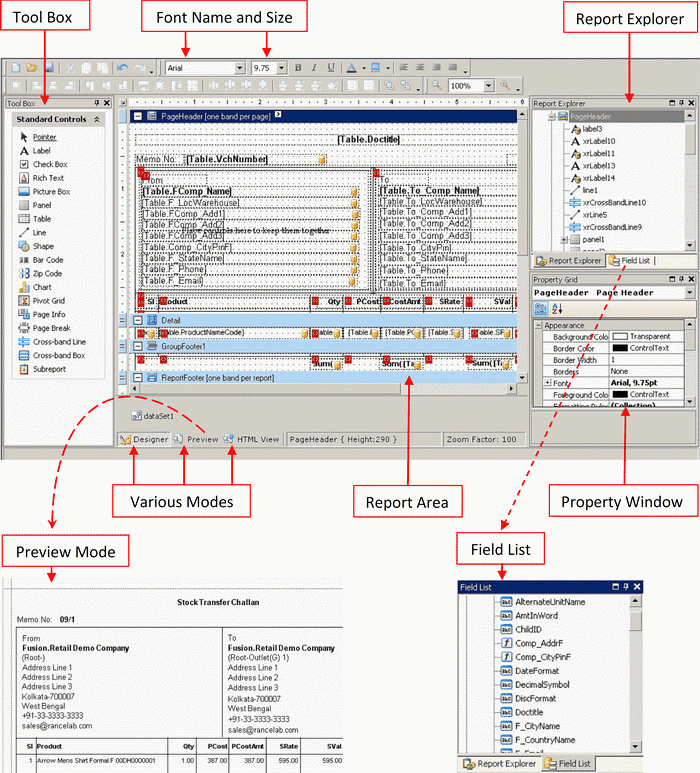
Screen Shots of Printing
Bill Designer
Barcode Label Designer